扫码加入

  • 方案介绍
  • 附件下载
  • 相关推荐
申请入驻 产业图谱

抢答器计时计分与显示控制的设计Verilog代码Quartus MINI_FPGA开发板

01/27 20:32
540
加入交流群
扫码加入
获取工程师必备礼包
参与热点资讯讨论

2-260116164601423.docx

共1个文件

名称:抢答器计时计分与显示控制的设计Verilog代码Quartus  MINI_FPGA开发板

软件:QuartusII

语言:Verilog

代码功能

该工程实现五路抢答器:按下开始键后进入抢答倒计时,最先按下的选手按键被判定为抢答成功,对应指示灯点亮并输出提示音;若在倒计时内无人抢答则触发超时报警。系统还包含答题计时与分数加减控制,分数与状态信息通过数码管动态显示,形成“抢答-答题-计分-下一轮”的完整实验流程。

相关图片

MINI_FPGA开发板.png

要求 (1).jpg

要求 (2).jpg

演示视频:

设计文档:

代码实现思路

设计采用多模块协同:首先对关键按键做消抖并提取下降沿,避免机械抖动造成多次触发;核心抢答逻辑由qiangda_ctrl的状态机实现,开始后进入倒计时窗口,优先级按检测顺序锁定首个有效按键,随后进入答题阶段并保持胜出者指示。计时模块jishi提供抢答倒计时与答题计时基准;计分模块score_crtl在允许的状态下响应加分/减分键;显示模块display把倒计时、胜出者编号与各选手分数进行动态刷新。

代码结构

顶层qiangdaqi完成模块例化与信号连线:key_debounce产生开始键与加减分键的稳定触发脉冲;qiangda_ctrl输出系统状态、胜出者与提示信号;jishi根据状态产生倒计时与答题计时;score_crtl维护五路分数寄存器;display将状态、计时、胜出者与分数组织成数码管显示内容。整体数据流为:按键输入→消抖→状态机判定→计时/计分→显示与指示输出。

1、工程文件

 

2、程序文件

 

3、程序编译

 

4、RTL图

 

5、管脚分配

 

6、仿真图

整体仿真图

 

控制模块

分数模块

显示模块

计时模块

按键消抖模块

 

 

部分代码

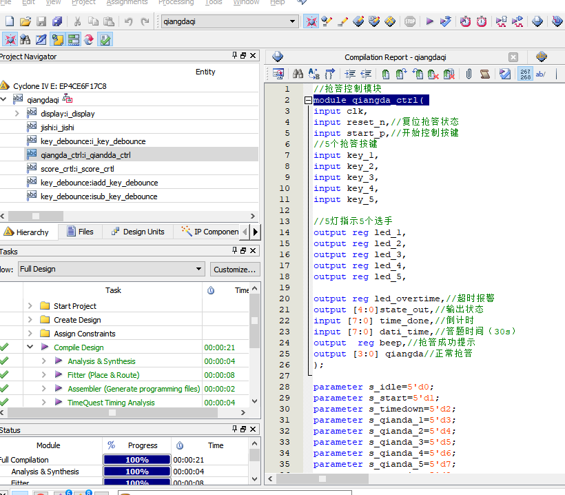
qiangdaqi_bdqiangda_ctrl.v

//抢答控制模块          module qiangda_ctrl(          input clk,          input reset_n,//复位抢答状态          input start_p,//开始控制按键          //5个抢答按键          input key_1,          input key_2,          input key_3,          input key_4,          input key_5,          //5灯指示5个选手          output reg led_1,          output reg led_2,          output reg led_3,          output reg led_4,          output reg led_5,          output reg led_overtime,//超时报警          output [4:0]state_out,//输出状态          input [7:0] time_done,//倒计时          input [7:0] dati_time,//答题时间(30s)          outputreg beep,//抢答成功提示          output [3:0] qiangda//正常抢答          );          parameter s_idle=5'd0;          parameter s_start=5'd1;          parameter s_timedown=5'd2;          parameter s_qianda_1=5'd3;          parameter s_qianda_2=5'd4;          parameter s_qianda_3=5'd5;          parameter s_qianda_4=5'd6;          parameter s_qianda_5=5'd7;          parameter s_overtime=5'd8;          parameter s_dati=5'd9;          reg [4:0] state=5'd0;          assign state_out=state;          always@(posedge clk or negedge reset_n)                        if(!reset_n)                                      state<=s_idle;                        else                                      case(state)                                                    s_idle://空闲状态,还没开始抢答                                                                  if(start_p)//开始抢答按键                                                                                state<=s_start;                                                                  else                                                                                state<=s_idle;                                                    s_start:                                                                  state<=s_timedown;//开始倒计时                                                    s_timedown:                                                                                if(key_1==0)                                                                                              state<=s_qianda_1;//1号抢答                                                                                else if(key_2==0)                                                                                              state<=s_qianda_2;//2号抢答                                                                                else if(key_3==0)                                                                                              state<=s_qianda_3;//3号抢答                                                                                                                else if(key_4==0)                                                                                              state<=s_qianda_4;//4号抢答                                                                                else if(key_5==0)                                                                                              state<=s_qianda_5;//5号抢答                                                                                else                                                                                              if(time_done==8'd0)                                                                                                            state<=s_overtime;//超时                                                                                              else                                                                                                            state<=s_timedown;//倒计时                                                                  s_overtime:                                                                                state<=s_idle;                                                                  s_qianda_1,s_qianda_2,s_qianda_3,s_qianda_4,s_qianda_5:                                                                                if(dati_time==8'd30)//答题时间30秒                                                                                              state<=s_overtime;//超时                                                                                                  else if(start_p)                                                                                                  state<=s_start;                                                                                else                                                                                              state<=state;                                                    default:;                                      endcase                                                    always@(posedge clk or negedge reset_n)                        if(!reset_n)                                      led_1<=1'd0;                        else                                      if(state==s_qianda_1)//1号抢答                                                    led_1<=1'd1;                                      else                                                    led_1<=1'd0;                                                                      always@(posedge clk or negedge reset_n)                        if(!reset_n)                                      led_2<=1'd0;                        else                                      if(state==s_qianda_2)//2号抢答                                                    led_2<=1'd1;                                      else                                                    led_2<=1'd0;                                      always@(posedge clk or negedge reset_n)                        if(!reset_n)                                      led_3<=1'd0;                        else                                      if(state==s_qianda_3)//3号抢答                                                    led_3<=1'd1;                                      else                                                    led_3<=1'd0;                                                                      always@(posedge clk or negedge reset_n)                        if(!reset_n)                                      led_4<=1'd0;                        else                                      if(state==s_qianda_4)//4号抢答                                                    led_4<=1'd1;                                      else                                                    led_4<=1'd0;              always@(posedge clk or negedge reset_n)                        if(!reset_n)                                      led_5<=1'd0;                        else                                      if(state==s_qianda_5)//5号抢答                                                    led_5<=1'd1;                                      else                                                    led_5<=1'd0;                                                                                                  //控制超时信号                            always@(posedge clk or negedge reset_n)                        if(!reset_n)                                      led_overtime<=0;                        else                                      if(state==s_overtime)                                                    led_overtime<=1;                                      else if(state==s_start )                                                    led_overtime<=0;                                                                                    //正常抢答序号              qiangda              reg [3:0] qiangda_buf;                            always@(posedge clk or negedge reset_n)                        if(!reset_n)                                      qiangda_buf<=4'd0;                        else                                      if(state==s_qianda_1)                                                    qiangda_buf<=4'd1;                                      else if(state==s_qianda_2)                                                    qiangda_buf<=4'd2;                                                                      else if(state==s_qianda_3)                                                    qiangda_buf<=4'd3;                                      else if(state==s_qianda_4)                                                    qiangda_buf<=4'd4;                                          else                                                    qiangda_buf<=4'd0;                                          assign qiangda=qiangda_buf;                                          //抢答成功提示                            always@(posedge clk or negedge reset_n)                        if(!reset_n)                                      beep<=1'd0;                        else                                      if(state==s_qianda_1 || state==s_qianda_2 || state==s_qianda_3 || state==s_qianda_4)                                                    beep<=1'd1;              //抢答成功                                      else                                                    beep<=1'd0;                                                                                              endmodule

 

 

  • 2-260116164601423.docx
    下载

相关推荐