一、项目应用背景
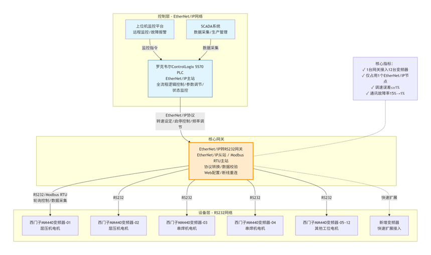
某光伏组件制造企业,其层压、串焊生产线采用罗克韦尔PLC作为核心控制单元,该PLC基于EtherNet/IP协议构建高速工业以太网,负责生产线全流程的逻辑控制、参数调节与状态监控。现场层压机、串焊机配套的12台变频调速电机,均采用RS232协议变频器(型号:西门子MM440),用于调节电机转速,实现光伏组件生产的精准调速与能耗控制。
由于罗克韦尔PLC原生支持EtherNet/IP协议,而现场变频器仅支持RS232串行通讯,两者存在协议与接口双重不兼容问题,无法直接实现数据互通与指令联动。传统方案采用串口扩展模块直接连接PLC与变频器,但RS232通讯距离短(最大传输距离仅15米)、抗干扰能力弱,车间内大功率设备、高频信号的干扰易导致通讯中断、数据丢包,频繁引发电机调速异常,影响光伏组件生产精度。同时,串口扩展模块仅支持单设备连接,12台变频器需配置12个扩展模块,不仅占用大量PLC接口资源,还导致布线杂乱、维护难度大,后期新增变频器时需重新布线、修改PLC程序,扩容成本高。为彻底解决通讯壁垒、提升系统稳定性与扩容灵活性,项目采用EtherNet/IP转RS232协议转换网关,构建稳定、高效的跨协议通讯系统,实现PLC对RS232变频器的集中管控。
二、系统架构与数据交互模式
本系统采用“EtherNet/IP集中管控 + 网关协议转换 + RS232分布式控制”的架构,协议转换网关承担核心的协议解析、数据中转与设备管理功能,完美破解PLC与变频器的通讯难题。
网关一端以EtherNet/IP从站身份接入罗克韦尔PLC的工业以太网,仅占用1个EtherNet/IP节点资源,即可接收PLC下发的转速设定、启停控制、频率调节等指令;另一端通过RS232接口,采用星形拓扑结构连接12台RS232变频器,以Modbus RTU(RS232)主站身份,对所有变频器进行统一轮询与数据采集。网关支持双向透明传输,可自动完成EtherNet/IP协议与RS232串口协议的翻译、CRC16数据校验与快速转发,无需修改罗克韦尔PLC的核心控制程序,也无需对变频器进行参数改造,大幅简化系统集成难度。
针对光伏车间高频干扰、多设备并发通讯的特点,网关采用工业级抗干扰设计,支持波特率自适应(9600-115200bps),配合数据缓存、断线重连机制,有效抵御车间电磁干扰,降低通讯丢包率与延迟,确保指令传输精准、数据采集实时,满足光伏组件生产对电机调速精度(误差≤±1%)的严苛要求,保障生产线24小时连续稳定运行。同时,网关支持Web网页配置,可快速设置通讯参数、设备地址映射,便于现场调试与后期维护。
三、系统运行与现场应用
系统投入运行后,罗克韦尔PLC根据光伏组件生产工艺需求,自动下发转速控制指令,通过网关模块精准转发至对应RS232变频器,调节层压机、串焊机电机的运行转速——串焊工序需高速运转(1500r/min)以提升效率,层压工序需低速平稳运行(500r/min)以保证组件贴合精度,实现不同工序的柔性调速。
变频器实时采集电机转速、运行电流、电压、故障状态等关键数据,经网关转换为EtherNet/IP格式,回传至PLC与上位机监控平台。管理人员可通过上位机远程监控每台变频器的运行参数,实时掌握电机运行状态,当变频器出现过载、过流、通讯故障等异常时,系统自动报警并推送故障信息,便于工作人员快速排查处理,减少非计划停机时间。
整套系统布线简洁,仅需通过网关实现PLC与所有变频器的连接,大幅减少了串口线缆的使用,降低了布线与维护成本。后期新增变频器时,无需修改PLC程序、无需额外增加接口模块,仅需将新增变频器接入网关的RS232接口,在网关配置界面添加设备地址与参数,即可快速完成接入,适配光伏组件产能扩展需求。
四、项目核心应用价值
打破协议壁垒,实现无缝通讯:有效解决EtherNet/IP罗克韦尔PLC与RS232变频器的协议、接口双重不兼容问题,实现指令与数据的双向透明传输,保障电机调速精准、运行稳定,提升光伏组件生产精度与效率。
提升通讯稳定性,降低故障风险:网关的工业级抗干扰设计与数据校验机制,抵御车间电磁干扰,减少通讯丢包、中断问题,将变频器通讯故障率从原来的15%降至1%以下,保障生产线连续运行。
节约资源,简化运维:1台网关即可实现12台RS232变频器的统一接入,仅占用1个PLC节点资源,相比传统单设备单模块方案,大幅节约PLC接口资源与硬件投入;Web配置界面简洁直观,故障定位、参数调整便捷,降低运维难度与成本。
扩容灵活,适配产能增长:新增变频器无需修改PLC程序、无需重新布线,仅需简单配置网关参数即可完成接入,快速适配光伏组件产能扩展需求,缩短扩容调试周期,降低扩容成本。
408
