在“双碳”目标推动下,大规模储能电站建设进入快车道。2023年7月1日起正式实施的储能安全新国标《电化学储能电站安全规程》要求:储能系统需具备实时监测、快速切断、双向能量管理等能力。国家能源局等部门于2025年4月联合发布了《关于加强电化学储能安全管理有关工作的通知》,进一步强调了完善标准规范、落实安全管理责任等方面的工作。这意味着,电池管理系统(BMS)与双向变流器(PCS)的协同,成为保障电站安全高效运行的关键。
什么是双向变流器及其作用与特点
双向变流器是一种能够实现电能双向转换的电力电子设备,可在交流电(AC)与直流电(DC)之间灵活切换,广泛应用于储能系统、电动汽车及可再生能源领域。
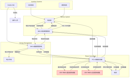
在储能电站中,双向变流器(PCS,Power Conversion System)是电池与电网之间的核心设备。它通过功率半导体器件(如IGBT、MOSFET)的开关控制,结合PWM调制技术,实现电能的双向流动:
充电模式(AC-DC整流模式):将电网交流电转化为直流电,为电池组充电;
放电模式(DC-AC逆变模式):将电池直流电转化为交流电,输送至电网或供交流设备使用。
储能设备系统拓扑图
与单向逆变器不同,储能PCS集成充放电管理功能,需要频繁切换充放电模式,并在不同工况下保持稳定运行。这种双向能量交互,对电流检测的高精度、宽动态范围、快速响应和抗干扰能力提出了更高要求。若检测延迟或精度不足,就可能造成电池过充过放、电网电能质量下降,甚至触发系统级安全事故。
技术需求:电流检测的高标准
在PCS和BMS协同场景下,电流传感器需要满足:
宽量程与高精度:既能监测毫安级待机电流,又能覆盖数百安培的充放电主回路。
宽带宽与快速响应:确保在毫秒级内准确捕捉电流突变。
电气隔离与安全防护:避免高压主回路对控制板产生干扰,保障设备及人员安全。
行业方案对比
电流检测是PCS中的关键技术之一,影响到系统的控制精度和稳定性。常用的电流检测技术包括电阻采样和霍尔传感器采样。传统电阻分流器虽具备高精度,但在高压、大电流条件下易发热,且安全隔离性能有限;而磁通门类传感器虽然精度高,但体积大、成本高,不利于系统集成。行业需要一种兼顾高性能与系统经济性的解决方案。
芯森CR1V简介
芯森电子推出的CR1V系列电流传感器一款高精度霍尔闭环传感器:
特性
基于霍尔原理的闭环(补偿)电流传感器
原边和副边之间绝缘
原材料符合UL 94-V0
优异的线性度
出色的精度
低温漂
没有插入损耗
执行标准:
n IEC 60664-1: 2020
n IEC 61800-5-1: 2022
n IEC 62109-1: 2010
工业应用领域
开关电源 (SMPS)
电焊机电源
电池管理
风能变频器
测试和测量设备
从以上参数表格可看出CR1V可分别应用部署在:
1. 应用于双向变流器(PCS)
核心需求:
精确测量双向电流(充电/放电模式切换)。
高带宽以跟踪快速切换的电流波形。
高隔离电压确保系统安全(储能PCS通常涉及数百伏直流母线电压)。
CR1V PB00 的匹配性:
双向测量能力:
所有型号(CR1V 6/15/25 PB00)的测量范围均为 ±值(如 ±6A, ±15A, ±25A)。
输出电压公式 Vout = 2.5 ± (0.625 * Ip / Im) 明确支持正负电流输出(2.5V 为中点)。
高动态响应:
跟踪时间仅 1 μs(@90% Im, di/dt=50A/μs),带宽 200 kHz,可准确捕捉PCS高频开关电流。
安全隔离:
原副边绝缘耐压AC 2.5kV/50Hz/1min,瞬态耐压 9kV。
爬电距离5mm,电气间隙 6.35mm,满足 600V 系统基本绝缘(IEC 61800-5-1, CAT III, PD2),可直接用于直流母线电流检测。
应用领域直接匹配:
规格书明确列出 “电池管理” 和 “风能变频器”(拓扑与储能PCS类似),证明其设计针对此类场景。
2. 应用于电池管理系统(BMS)
核心需求:
监测电池充/放电电流(双向)。
高精度测量(SOC估算依赖电流积分)
低温漂保证全温度范围精度。
CR1V PB00 的匹配性:
高精度与低温漂:
全量程精度±0.7%(不包含失调电压)。
增益温漂±0.05%/℃,失调电压温漂 ±0.05 mV/℃(-40℃~85℃),确保宽温范围内电流测量稳定。
双向电流检测:
同样通过 ±Im 范围和输出电压公式支持充放电电流区分。
低插入损耗:
原边电阻极小(单匝仅 0.18 mΩ),几乎不影响电池回路效率。
紧凑性与安全性:
质量仅 10g,尺寸小巧,易于集成到电池模块。
UL94-V0 阻燃材料,符合电池系统安全要求。
结论
在政策高压和市场扩张的双重驱动下,储能系统对PCS与BMS的协同提出了前所未有的挑战。CRIV PB00 系列凭借其双向测量、高精度、安全隔离及动态响应特性,是储能电站中PCS和BMS电流检测的理想选择,为储能电站的安全与高效运行提供了坚实保障。
918
